Previews

smartLib generates automatic previews for your renderings in the background once your rendering has finished. This lets you easily compare your working files amongst multiple versions - on any frame. Watch the following video to see this feature:

In the settings make sure you have this feature enabled. (By default, it is enabled, so you would need to actively opt-out if you don’t want to have previews):

_images/auto_preview_settings.png

Each working file can have one preview. You need to tell smartLib which Write node it is as there can be multiple Write nodes in a working file. There are several ways to mark a Write node for preview:

  • 1. If your Write node contains _comp_ in its file path then smartLib will automatically detect that and use this Write node for for preview generation. This is the implicit way.

    1. Right click any Write node and choose: smartLib -> Mark selected Write node for preview

    1. Select any Write node and use the hotkey: Shift+Alt+M

Options 2) and 3) are explicit ways to mark any Write node for preview and these have always precedence over option 1).

_images/context_menu_mark.png

The Write node contains now an indicator:

_images/preview_indicator.png

Whenever you render your Write node, it will now automatically generate a preview for your working file version.

Note

The preview is stored in: [SHOT ROOT]/.docs/previews/[WORKING FILE NAME]

Playback and version comparison

Use the play button to play/pause the video. Or simply click the preview to do the same.

Use the working file dropdown menu as seen in the video above to switch between versions. This lets you compare version on any frame. The up and down arrows on your keyboard let you also switch between versions.

Move over the preview image to scrub through the preview sequence. Right click on any frame and choose preview thumbnail -> use current frame as thumbnail to assign the current frame as thumbnail for this shot in the project section.

_images/thumb_this_frame.png

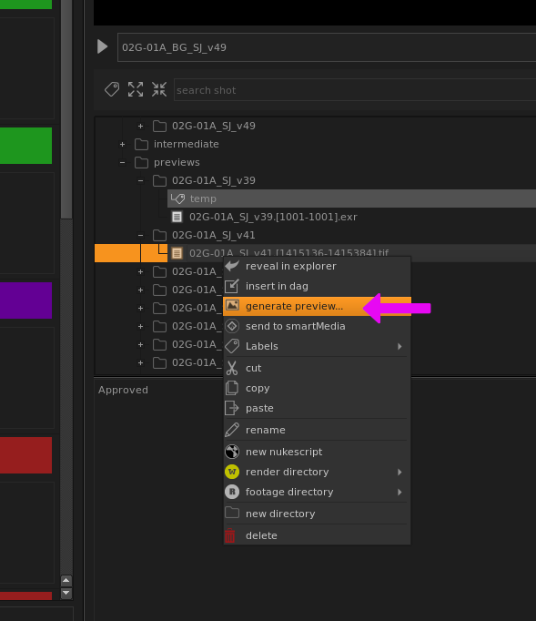
Manually generating previews

You can also generate previews manually from existing renderings for your working files after the fact. Right click any media in your shot and choose generate preview... from the context menu:

_images/generate_preview_manually.png

In the upcoming window choose the working file that you want to associate with your selected rendering and click create. By default, smartLib will automatically select the .nk file with the same version of your rendering but you are free to choose any .nk file here.

_images/generate_preview_dialog.png

Generating the preview should just take a few seconds. Refresh the shot manually to see the preview:

_images/refresh_shot.png